Using VMware Aria Automation Action Constants and Secrets
VMware Aria Automation
VMware Aria Automation 8.14 was used for this Blog Post. When new versions of VMware Aria Automation are released, the code may need to be changed.
All the source code for this Blog is saved in my GitHub Repository. Click on the links within the blog to access the code.
I wanted to share how I use Action Constants and Secrets within VMware Aria Automation. Action Constants are a great to have a variable that can be used with many Actions where the value may change. Instead of having to edit 10s or 100s of Actions, you change One Action Constant and all the Actions are updated instantly. Main reason to use Secrets is to keep the values of Passwords out of the code! Plus, like Action Constants, if a Password would change, all you need to do is change one Secret and all your Actions and Templates are automatically Updated. Secrets can also be used in the yaml code of Templates.
Action Constants
Action Constants Use Cases:
- vCenter Username
- vCenter FQDN
- VMware Aria Automation Config Username
- VMware Aria Automation Config FQDN
- salt master FQDN
- Any value used in Actions that may change from time to time
To access Action Constants: Assembler/Extensibility/Actions/Actions Constants
- You will see the Action Constants Names and Values.

How to use Action Constants and Secrets with an Action:
- Add the Action Constants and Secrets used within the Action in the Default inputs section.
- To use a Action Constant value within the Action PowerShell code use $inputs.“Action Constant”
- To use a Secret value within the Action PowerShell code use $context.getSecret($inputs.“Secret Name”)
- In the example code, review how I am connecting to the vCenter. No hard coded Username, Password or vCenter FQDN. If any of these values would change, I would never need to edit the Action, only the Action Constants and Secret.
- Link to code | GitHub Repository

Secrets
Secrets Use Cases:
- Passwords
- Any value you don’t want displayed in plain text within your code
To access Secrets: Assembler/Infrastructure/Secrets/Secrets
- You will see the Secret Names and Description only.
- You can never see the Secret value after you create it. If you think the value is not correct you need to re-enter the value.

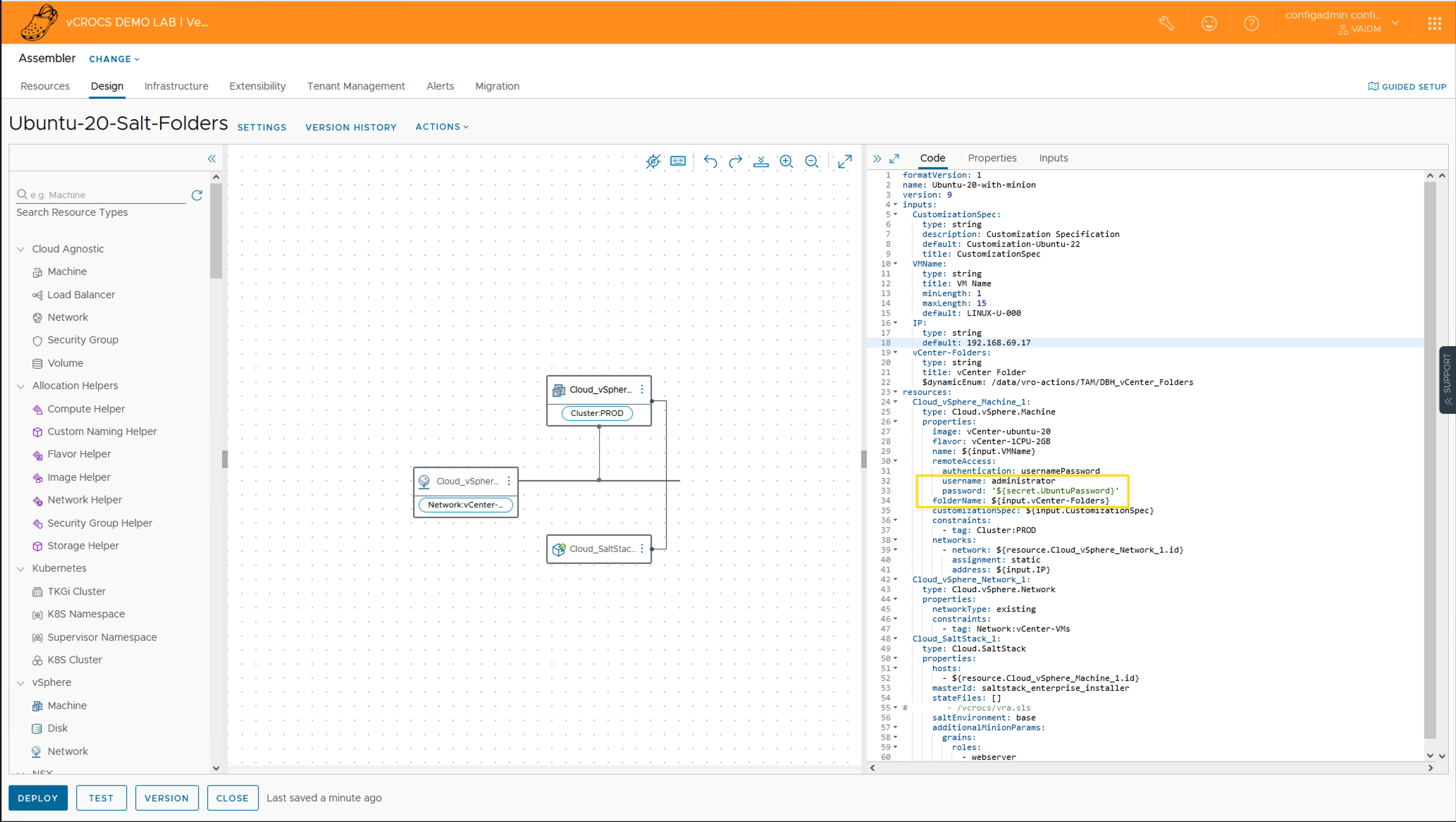
How to use Secrets with an Template:
- Add code to the template yaml that is like this: password: ‘${secret.UbuntuPassword}’
- See Screen Shot

Links to resources about Actions Constants and Secrets:
When I write my blogs, I always say there are many ways to accomplish the same task. This article is just one way that you could accomplish this task. I am showing what I felt was a good way to complete the use case but every organization/environment will be different. There is no right or wrong way to complete the tasks in this article.
- If you found this Blog article useful and it helped you, Buy me a coffee to start my day.